SoftType: InformationSet
Represents a request for a set of information structured into sections in accordance with a specification provided by an information set template.
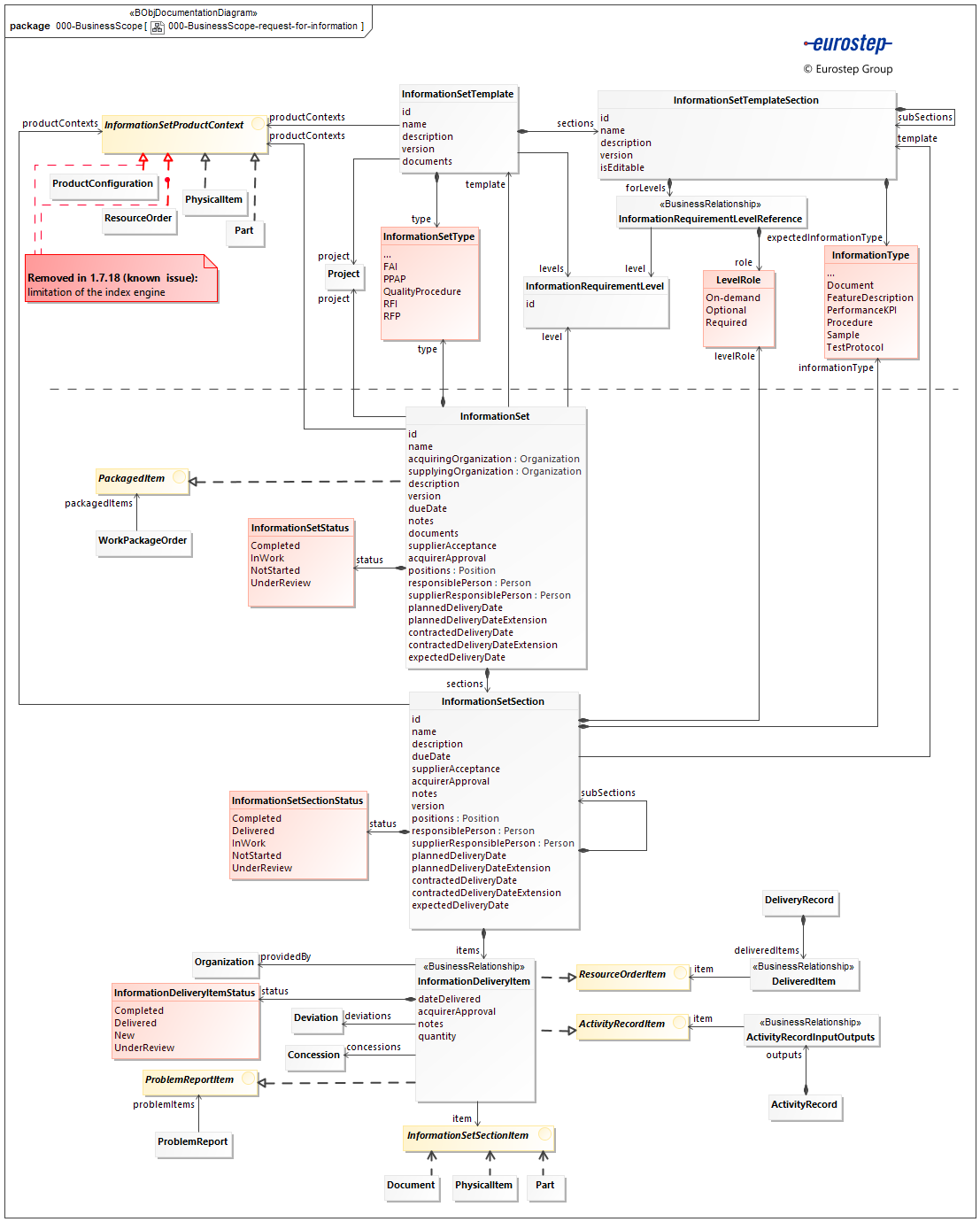
Diagrams
Properties
The properties for the SoftType are described in the following tabbed displays:
- Properties The public properties of the SoftType instance that can be set and modified by the user or by data import.
- Meta data Meta data about the SoftType instance that are set by the ShareAspace application.
acquirerApproval [0..1] : Approval
The approval of the information set by the requestor of the information.
acquiringOrganization [0..1] : Organization
The organization that is requesting the information set.
contractedDeliveryDate [0..1] : DateTimeAssignment
The date that the supplier is contracted to deliver the information by.
contractedDeliveryDateExtension [0..1] : TimeAssignment
The time period by which the planned delivery date (plannedDeliveryDate) can be extended by. This is the last date on which the acquirer will accept delivery. Any delivery after this date will be in breach of contract and require expediting
description [0..1] : String
A text based description of the information set.
documents [0..*] : DocumentReference
The set of supporting documentation for the information set.
dueDate [0..1] : DateTimeAssignment
The date and time by which the requested information set is to be provided.
expectedDeliveryDate [0..1] : DateTimeAssignment
The date on which the acquirer expects the supplier to deliver the information. Note that this may differ from the contracted date.
id [1] : String
The identifier for the information set. The identifier string provides an unambiguous reference to the information set in ShareAspace.
level [0..1] : ApplicabilityContext
The current stage or levels in the request for information process. The level is represented by the referenced ApplicabilityContext.
name [0..1] : String
The name of the information set is a human readable label used to refer to the information set. The name is not an identifier and so does not uniquely identify a information set in ShareAspace.
notes [0..*] : Text
The set of text based notes that provide more information about the information set.
originCommonDef [0..1] : OriginatingSystem
The origin of the common definition of the information set. If an origin is provided then the system representing the origin is the master system and the common definition can only be updated via an input from that system. If no origin is provided, the origin is assumed to be ShareAspace and the common definition can be edited in ShareAspace.
originMaster [0..1] : OriginatingSystem
The origin of the information set. If an origin is provided then the system representing the origin is the master system and the information set can only be updated via an input from that system. If no origin is provided, the origin is assumed to be ShareAspace and the information set can be edited in ShareAspace.
originPrivateDef [0..1] : OriginatingSystem
The origin of the private definition of the information set. If an origin is provided then the system representing the origin is the master system and the private definition can only be updated via an input from that system. If no origin is provided, the origin is assumed to be ShareAspace and the private definition can be edited in ShareAspace.
originShareableDef [0..1] : OriginatingSystem
The origin of the shareable definition of the information set. If an origin is provided then the system representing the origin is the "master" system and the shareable definition can only be updated via an input from that system. If no origin is provided, the origin is assumed to be ShareAspace and the shareable definition can be edited in ShareAspace.
plannedDeliveryDate [0..1] : DateTimeAssignment
The date that the acquirer proposes / plans / would like the information to be delivered by.
plannedDeliveryDateExtension [0..1] : TimeAssignment
The time period by which the planned delivery date (plannedDeliveryDate) can be extended by. Extending the planned delivery date by the time period is last the date that the acquirer believes will be acceptable if there is slippage in the delivery
positions [0..*] : Position
The set of (positions)[./position.md] that are responsible for the information set.
privateContractedDeliveryDateExtension [0..1] : TimeAssignment
The time period by which the planned delivery date (plannedDeliveryDate) can be extended by. This is the last date on which the acquirer will accept delivery. Any delivery after this date will be in breach of contract and require expediting. The extension will not be shared.
privateExpectedDeliveryDate [0..1] : DateTimeAssignment
The date on which the acquirer expects the supplier to deliver the information. Note that this may differ from the contracted date. The date will not be shared.
privatePlannedDeliveryDate [0..1] : DateTimeAssignment
The date that the acquirer proposes / plans / would like the information to be delivered by. The date will not be shared..
privatePlannedDeliveryDateExtension [0..1] : TimeAssignment
The time period by which the planned delivery date (plannedDeliveryDate) can be extended by. Extending the planned delivery date by the time period is last the date that the acquirer believes will be acceptable if there is slippage in the delivery. The extension will not be shared..
productContexts [0..*] : InformationSetContext
The set of product data that provides the context within which the information is to be provided.
project [0..1] : Project
The project that is responsible for the management of the information set.
responsiblePerson [0..1] : PersonReference
The person in the acquiring organization that is responsible for the information set
sections [0..*] : InformationSetSection
The information set sections that make up the information set.
status [0..1] : InformationSetStatus
The status of the information set where the status represents the state, or stage within a process, of the information set at a particular time.
supplierAcceptance [0..1] : Acknowledgement
The acknowledgement of the information set by the supplier.
supplierResponsiblePerson [0..1] : PersonReference
The person in the supplier organization that is responsible for the information set.
supplyingOrganization [0..1] : Organization
The organization that will provide the information requested.
systemDataSourceCommonDef [0..1] : SystemDataSource
The system from which the information set's common definition was loaded.
systemDataSourceMaster [0..1] : SystemDataSource
The system from which the information set was loaded.
systemDataSourcePrivateDef [0..1] : SystemDataSource
The system from which the information set's private definition was loaded.
systemDataSourceSharedDef [0..1] : SystemDataSource
The system from which the information set's shareable definition was loaded.
template [0..1] : InformationSetTemplate
The information set template that is the specification for this information set.
type [0..1] : InformationSetType
The category of the information set.
versionId [1] : String
An identifier for a version of the information set. Note that the identifier string provides an unambiguous reference to one version of the information set in ShareAspace.
compliant [1] : Boolean
A flag indicating if the Unit of Information is valid in regards to the SoftType data section and rules.
coOwners [0..*] : ObjectId
The list of internal ShareAspace key of Participants that have currently read write access to the object via a share pack.
coOwnersCommonDef [0..*] : ObjectId
The set of internal ShareAspace keys identifying participants that have currently read write access to the object's common definition via a share pack.
coOwnersSharedDef [0..*] : ObjectId
The set of internal ShareAspace keys identifying participants that have currently read write access to the object's shareable definition via a share pack.
coReaders [0..*] : ObjectId
The list of internal ShareAspace key of Participants that have currently read only access to the object via a share pack.
coReadersCommonDef [0..*] : ObjectId
The set of internal ShareAspace keys identifying participants that have currently read only access to the object's common definition via a share pack.
coReadersSharedDef [0..*] : ObjectId
The set of internal ShareAspace keys identifying participants that have currently read only access to the object's shareable definition via a share pack.
created [1] : DateTime
The date and time when the Unit of Information was created in the ShareAspace store.
creator [1] : String
The user that created the Unit of Information in the ShareAspace store.
lockedBy [0..1] : String
lockingHistory [0..*] : LockingHistory
oId [1] : ObjectId
The internal ShareAspace store key for the object instance.
owner [1] : ObjectId
The internal ShareAspace key of the Participant owning the object.
ownerCommonDef [1] : ObjectId
The internal ShareAspace key of the participant owning the object's common definition.
ownerSharedDef [1] : ObjectId
The internal ShareAspace key of the participant owning the object's shareable definition.
owningHistory [0..*] : OwnershipHistory
The historical record of owners for the object.
owningHistoryCommonDef [0..*] : OwnershipHistory
The set of historical records of the ownership of the object's common definition.
owningHistorySharedDef [0..*] : OwnershipHistory
The set of historical records of the ownership of the object's shareable definition.
sharingHistory [0..*] : SharingHistory
The historical record of sharing information for the object.
sharingHistoryCommonDef [0..*] : SharingHistory
The set of historical records of the sharing and unsharing of the object's information stored on the common definition.
sharingHistorySharedDef [0..*] : SharingHistory
The set of historical records of the sharing and unsharing of the object's information stored on the shareable definition.
softType [0..1] : String
The SoftType identifier associated with the Unit of Information.
transactionOn [1] : DateTime
The date and time when the last change on the Unit of Information was performed (anywhere in the Unit of Information) in the ShareAspace store.
updated [0..1] : DateTime
The date and time when the Unit of Information was updated in the ShareAspace store.
updater [0..1] : String
The last user that updated the Unit of Information in the ShareAspace store.
versionCoReaders [0..*] : ObjectId
The list of internal ShareAspace key of Participants that have currently read only access to the version via a share pack.
versionCreated [1] : DateTime
The date and time when the version was created in the ShareAspace store.
versionCreator [1] : String
The user that created the version in the ShareAspace store.
versionOId [1] : ObjectId
The internal ShareAspace store key for the version instance.
versionOwner [1] : ObjectId
The internal ShareAspace key of the Participant owning the version object.
versionUpdated [0..1] : DateTime
The date and time when the version was updated in the ShareAspace store.
versionUpdater [0..1] : String
The last user that updated the version in the ShareAspace store.


