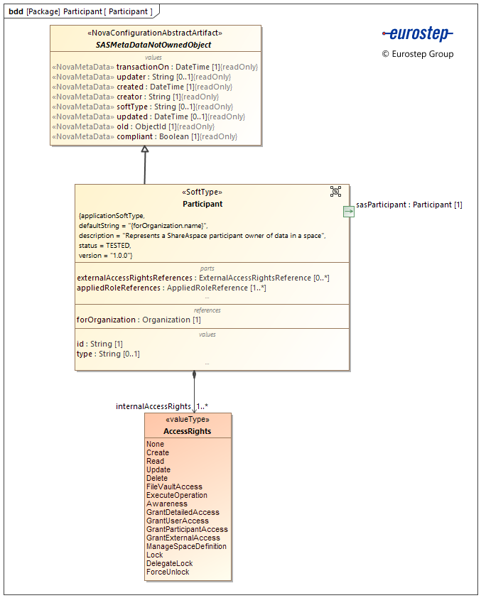
SoftType: Participant
A ShareAspace application object that represents the ownership of a set of information in a space and is used to control access to the information set.
A Participant typically corresponds to an organization using a space in real life. Role based access control can be defined in between participants and users and participants.
Note
This SoftType is a core application SoftType and therefore should not be modified. Only instances of this SoftType can be created.
Other similar SoftType based on the ShareAspace Participant object can be configured and named differently. They should only differs by adding extra ports bound to the "attributes" field (just like "type" is on this particular default Participant SoftType).
Diagrams
Properties
The properties for the SoftType are described in the following tabbed displays:
- Properties The public properties of the SoftType instance that can be set and modified by the user or by data import.
- Meta data Meta data about the SoftType instance that are set by the ShareAspace application.
