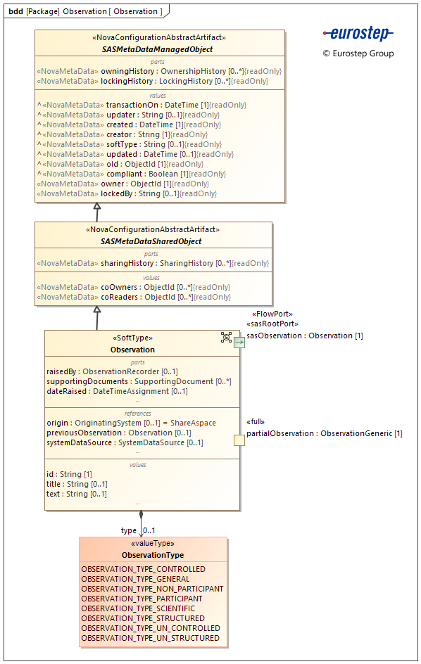
Represents an historical record of something that has occurred during the life of a product or its support environment.
The properties for the SoftType are described in the following tabbed displays:
- Properties The public properties of the SoftType instance that can be set and modified by the user or by data import.
- Meta data Meta data about the SoftType instance that are set by the ShareAspace application.
dateRaised [0..1] : DateTimeAssignment
The date and time when the observation was made.
id [1] : String
The identifier for the observation.
The identifier string provides an unambiguous reference to the observation in ShareAspace.
origin [0..1] : OriginatingSystem
The origin of the deviation.
If an origin is provided then the system representing the origin is the "master" system and the deviation can only be updated via an input from that system.
If no origin is provided, the origin is assumed to be ShareAspace and the deviation can be edited in ShareAspace.
previousObservation [0..1] : Observation
The previous observation in a sequence of observations.
raisedBy [0..1] : ObservationRecorder
The person that raised the observation.
supportingDocuments [0..*] : SupportingDocument
The set of documents that detail the observation.
systemDataSource [0..1] : SystemDataSource
The system from which the observation was loaded.
text [0..1] : String
A text based description of the observation.
title [0..1] : String
The title of the observation is a human readable label used to refer to the observation.
type [0..1] : ObservationType
The category of the observation.
compliant [1] : Boolean
A flag indicating if the Unit of Information is valid in regards to the SoftType data section and rules.
coOwners [0..*] : ObjectId
The list of internal ShareAspace key of Participants that have currently read write access to the object via a share pack.
coReaders [0..*] : ObjectId
The list of internal ShareAspace key of Participants that have currently read only access to the object via a share pack.
created [1] : DateTime
The date and time when the Unit of Information was created in the ShareAspace store.
creator [1] : String
The user that created the Unit of Information in the ShareAspace store.
lockedBy [0..1] : String
lockingHistory [0..*] : LockingHistory
oId [1] : ObjectId
The internal ShareAspace store key for the object instance.
owner [1] : ObjectId
The internal ShareAspace key of the Participant owning the object.
owningHistory [0..*] : OwnershipHistory
The historical record of owners for the object.
sharingHistory [0..*] : SharingHistory
The historical record of sharing information for the object.
softType [0..1] : String
The SoftType identifier associated with the Unit of Information.
transactionOn [1] : DateTime
The date and time when the last change on the Unit of Information was performed (anywhere in the Unit of Information) in the ShareAspace store.
updated [0..1] : DateTime
The date and time when the Unit of Information was updated in the ShareAspace store.
updater [0..1] : String
The last user that updated the Unit of Information in the ShareAspace store.