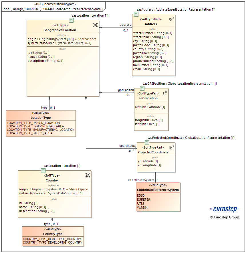
SoftType: GeographicalLocation
Represents a physical location that can be identified by its geographical position.
E.g. A town, a building
Diagrams
Properties
The properties for the SoftType are described in the following tabbed displays:
- Properties The public properties of the SoftType instance that can be set and modified by the user or by data import.
- Meta data Meta data about the SoftType instance that are set by the ShareAspace application.
address [0..1] : Address
The address of the location.
coordinates [0..*] : ProjectedCoordinate
(x, y) coordinates in the given projected coordinate reference system.
The GPS spherical position projected in a given flatten representation using a given coordinate reference system (CRS).
When we create a map we project a sphere (Earth) onto a flat surface and we use projected coordinate systems to do this. The latitude and longitude are converted to X and Y coordinates. During this transformation the surface of the earth is distorted. There is no perfect map projection and one chooses a projection based on what distortion is acceptable for their purposes.
After transformation latitude is denoted by Y (northing) and longitude by X (Easting). The most common units of measure in projected coordinate systems are meters and feet. For example UTM is a common projection, a location is identified with easting and northing and the units are in meters.
description [0..1] : String
A text based description of the geographical location.
gpsPosition [0..1] : GPSPosition
The GPS position of the location. A GPS position uses a spherical surface to a position identified by its latitude and longitude. Latitude and longitude are angular units of measure and are denoted in decimal degrees. The Longitude values range between -180 to +180°. Latitude values range between +90° to - 90°.
id [0..1] : String
The identifier for the geographical location. The identifier string provides an unambiguous reference to the geographical location in ShareAspace.
name [0..1] : String
The name of the geographical location is a human readable label used to refer to the geographical location. The name is not an identifier and so does not uniquely identify a geographical location in ShareAspace.
origin [0..1] : OriginatingSystem
The origin of the geographical location. If an origin is provided then the system representing the origin is the "master" system and the geographical location can only be updated via an input from that system. If no origin is provided, the origin is assumed to be ShareAspace and the geographical location can be edited in ShareAspace.
systemDataSource [0..1] : SystemDataSource
The system from which the geographical location was loaded.
type [0..1] : LocationType
The category of the geographical location.
compliant [1] : Boolean
A flag indicating if the Unit of Information is valid in regards to the SoftType data section and rules.
coOwners [0..*] : ObjectId
The list of internal ShareAspace key of Participants that have currently read write access to the object via a share pack.
coReaders [0..*] : ObjectId
The list of internal ShareAspace key of Participants that have currently read only access to the object via a share pack.
created [1] : DateTime
The date and time when the Unit of Information was created in the ShareAspace store.
creator [1] : String
The user that created the Unit of Information in the ShareAspace store.
lockedBy [0..1] : String
lockingHistory [0..*] : LockingHistory
oId [1] : ObjectId
The internal ShareAspace store key for the object instance.
owner [1] : ObjectId
The internal ShareAspace key of the Participant owning the object.
owningHistory [0..*] : OwnershipHistory
The historical record of owners for the object.
sharingHistory [0..*] : SharingHistory
The historical record of sharing information for the object.
softType [0..1] : String
The SoftType identifier associated with the Unit of Information.
transactionOn [1] : DateTime
The date and time when the last change on the Unit of Information was performed (anywhere in the Unit of Information) in the ShareAspace store.
updated [0..1] : DateTime
The date and time when the Unit of Information was updated in the ShareAspace store.
updater [0..1] : String
The last user that updated the Unit of Information in the ShareAspace store.


