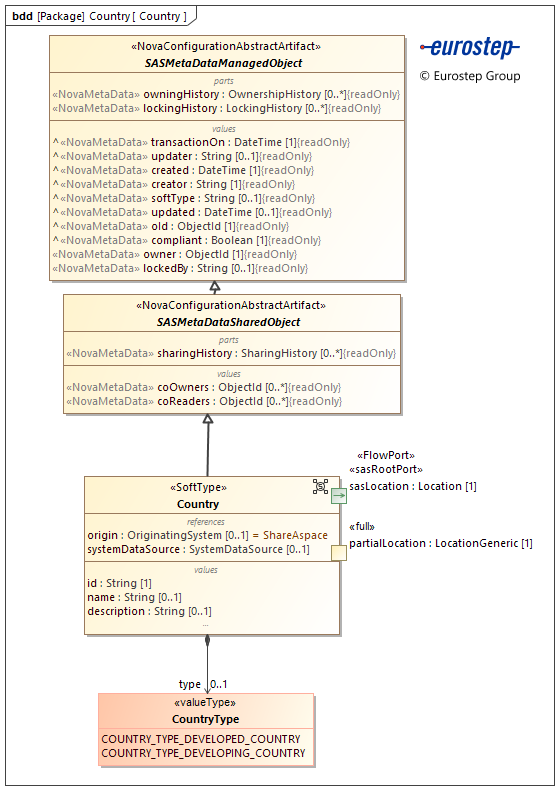
Represents a nation with its own government, occupying a particular territory.
The properties for the SoftType are described in the following tabbed displays:
- Properties The public properties of the SoftType instance that can be set and modified by the user or by data import.
- Meta data Meta data about the SoftType instance that are set by the ShareAspace application.
description [0..1] : String
A text based description of the country.
id [1] : String
The identifier for the country.
The identifier string provides an unambiguous reference to the contract country ShareAspace.
name [0..1] : String
The name of the country is a human readable label used to refer to the country. The name is not an identifier and so does not uniquely identify a country in ShareAspace.
origin [0..1] : OriginatingSystem
The origin of the country.
If an origin is provided then the system representing the origin is the "master" system and the country can only be updated via an input from that system.
If no origin is provided, the origin is assumed to be ShareAspace and the country can be edited in ShareAspace.
systemDataSource [0..1] : SystemDataSource
The system from which the country was loaded.
type [0..1] : CountryType
The category of the country.
compliant [1] : Boolean
A flag indicating if the Unit of Information is valid in regards to the SoftType data section and rules.
coOwners [0..*] : ObjectId
The list of internal ShareAspace key of Participants that have currently read write access to the object via a share pack.
coReaders [0..*] : ObjectId
The list of internal ShareAspace key of Participants that have currently read only access to the object via a share pack.
created [1] : DateTime
The date and time when the Unit of Information was created in the ShareAspace store.
creator [1] : String
The user that created the Unit of Information in the ShareAspace store.
lockedBy [0..1] : String
lockingHistory [0..*] : LockingHistory
oId [1] : ObjectId
The internal ShareAspace store key for the object instance.
owner [1] : ObjectId
The internal ShareAspace key of the Participant owning the object.
owningHistory [0..*] : OwnershipHistory
The historical record of owners for the object.
sharingHistory [0..*] : SharingHistory
The historical record of sharing information for the object.
softType [0..1] : String
The SoftType identifier associated with the Unit of Information.
transactionOn [1] : DateTime
The date and time when the last change on the Unit of Information was performed (anywhere in the Unit of Information) in the ShareAspace store.
updated [0..1] : DateTime
The date and time when the Unit of Information was updated in the ShareAspace store.
updater [0..1] : String
The last user that updated the Unit of Information in the ShareAspace store.